LIBER
首页
程序员
思考
阅读
全部内容
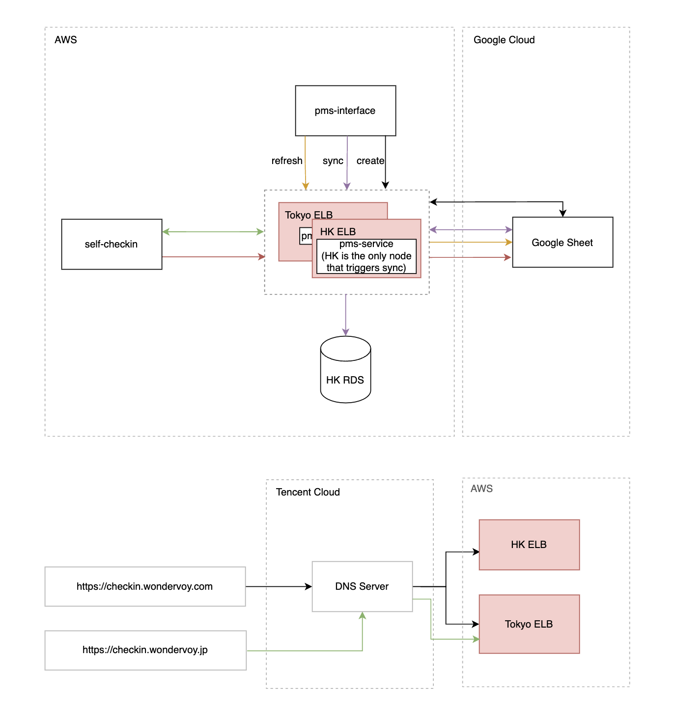
PMS service diagram
Liber 2023-05-04 16:45